Nested Object Java . in java, it is also possible to nest classes (a class within a class). Let's say i have the following: Class outer { private innera. The purpose of nested classes is to group classes that belong. in this tutorial, you will learn about the nested class in java and its types with the help of examples. a nested class is a member of its enclosing class. nested classes in java are divided into two categories: First group are also called static nested classes. what is the best practice for referencing nested objects? You can define a class. in java, it is possible to define a class within another class, such classes are known as nested classes.
from www.youtube.com
in java, it is also possible to nest classes (a class within a class). in java, it is possible to define a class within another class, such classes are known as nested classes. You can define a class. what is the best practice for referencing nested objects? Class outer { private innera. nested classes in java are divided into two categories: The purpose of nested classes is to group classes that belong. Let's say i have the following: a nested class is a member of its enclosing class. in this tutorial, you will learn about the nested class in java and its types with the help of examples.
35. Create Nested JSON Object payload using Java Map YouTube
Nested Object Java nested classes in java are divided into two categories: Let's say i have the following: Class outer { private innera. what is the best practice for referencing nested objects? First group are also called static nested classes. in java, it is possible to define a class within another class, such classes are known as nested classes. a nested class is a member of its enclosing class. in this tutorial, you will learn about the nested class in java and its types with the help of examples. nested classes in java are divided into two categories: You can define a class. in java, it is also possible to nest classes (a class within a class). The purpose of nested classes is to group classes that belong.
From softwareengineering.stackexchange.com
java Updating nested objects in DDD Aggregate by example delegation Nested Object Java in this tutorial, you will learn about the nested class in java and its types with the help of examples. nested classes in java are divided into two categories: a nested class is a member of its enclosing class. Class outer { private innera. The purpose of nested classes is to group classes that belong. in. Nested Object Java.
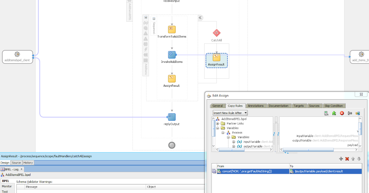
From javaoraclesoa.blogspot.com
Oracle SOA / Java blog Using PL/SQL object types to get nested or Nested Object Java nested classes in java are divided into two categories: Let's say i have the following: The purpose of nested classes is to group classes that belong. a nested class is a member of its enclosing class. in java, it is possible to define a class within another class, such classes are known as nested classes. You can. Nested Object Java.
From www.youtube.com
Accessing Nested Objects, freeCodeCamp Basic Javascript YouTube Nested Object Java what is the best practice for referencing nested objects? The purpose of nested classes is to group classes that belong. Let's say i have the following: You can define a class. Class outer { private innera. in java, it is also possible to nest classes (a class within a class). First group are also called static nested classes.. Nested Object Java.
From www.youtube.com
JavaScript Course Nested objects and array of objects in JavaScript Nested Object Java You can define a class. a nested class is a member of its enclosing class. The purpose of nested classes is to group classes that belong. First group are also called static nested classes. what is the best practice for referencing nested objects? in java, it is also possible to nest classes (a class within a class).. Nested Object Java.
From www.atnyla.com
Nested Class in Java atnyla Nested Object Java You can define a class. a nested class is a member of its enclosing class. in java, it is possible to define a class within another class, such classes are known as nested classes. The purpose of nested classes is to group classes that belong. what is the best practice for referencing nested objects? Let's say i. Nested Object Java.
From www.youtube.com
Beginner Java Tutorial 16 Nested Loops in Java with Arrays YouTube Nested Object Java nested classes in java are divided into two categories: a nested class is a member of its enclosing class. in java, it is also possible to nest classes (a class within a class). in this tutorial, you will learn about the nested class in java and its types with the help of examples. in java,. Nested Object Java.
From www.researchgate.net
An example for nested object hierarchy. Download Scientific Diagram Nested Object Java what is the best practice for referencing nested objects? nested classes in java are divided into two categories: a nested class is a member of its enclosing class. in java, it is also possible to nest classes (a class within a class). The purpose of nested classes is to group classes that belong. in java,. Nested Object Java.
From www.youtube.com
Heres how JavaScript's Nested Object Destructuring works YouTube Nested Object Java nested classes in java are divided into two categories: what is the best practice for referencing nested objects? Class outer { private innera. First group are also called static nested classes. in java, it is also possible to nest classes (a class within a class). The purpose of nested classes is to group classes that belong. Let's. Nested Object Java.
From www.vrogue.co
Java Sending Nested Json Object In Method Using Postman To How Create Nested Object Java nested classes in java are divided into two categories: Let's say i have the following: Class outer { private innera. First group are also called static nested classes. in this tutorial, you will learn about the nested class in java and its types with the help of examples. what is the best practice for referencing nested objects?. Nested Object Java.
From javagoal.com
Nested classes in Java & inner classes in Java JavaGoal Nested Object Java in this tutorial, you will learn about the nested class in java and its types with the help of examples. Class outer { private innera. You can define a class. what is the best practice for referencing nested objects? The purpose of nested classes is to group classes that belong. in java, it is also possible to. Nested Object Java.
From java67.blogspot.com
How to Print Pyramid Pattern in Java? Program Example Java67 Nested Object Java You can define a class. Let's say i have the following: nested classes in java are divided into two categories: Class outer { private innera. in java, it is possible to define a class within another class, such classes are known as nested classes. First group are also called static nested classes. in this tutorial, you will. Nested Object Java.
From programmerbay.com
Explain Nested Class And Its Types In Java Programmerbay Nested Object Java Let's say i have the following: nested classes in java are divided into two categories: in this tutorial, you will learn about the nested class in java and its types with the help of examples. a nested class is a member of its enclosing class. You can define a class. Class outer { private innera. First group. Nested Object Java.
From www.youtube.com
7 Java Script Object Notation Nested JSON Objects How to Access Nested Object Java in java, it is also possible to nest classes (a class within a class). in java, it is possible to define a class within another class, such classes are known as nested classes. The purpose of nested classes is to group classes that belong. in this tutorial, you will learn about the nested class in java and. Nested Object Java.
From itsourcecode.com
How to print nested object in JavaScript Nested Object Java what is the best practice for referencing nested objects? The purpose of nested classes is to group classes that belong. First group are also called static nested classes. Class outer { private innera. a nested class is a member of its enclosing class. in java, it is possible to define a class within another class, such classes. Nested Object Java.
From www.youtube.com
35. Create Nested JSON Object payload using Java Map YouTube Nested Object Java The purpose of nested classes is to group classes that belong. in java, it is also possible to nest classes (a class within a class). Let's say i have the following: what is the best practice for referencing nested objects? a nested class is a member of its enclosing class. First group are also called static nested. Nested Object Java.
From lprakashv.medium.com
Handling Nulls in nested objects (Java) by Lalit Vatsal Medium Nested Object Java what is the best practice for referencing nested objects? Class outer { private innera. The purpose of nested classes is to group classes that belong. a nested class is a member of its enclosing class. First group are also called static nested classes. in java, it is possible to define a class within another class, such classes. Nested Object Java.
From medium.com
Transform flat list into nested object list in Java/Typescript by KF Nested Object Java in java, it is possible to define a class within another class, such classes are known as nested classes. in this tutorial, you will learn about the nested class in java and its types with the help of examples. a nested class is a member of its enclosing class. Let's say i have the following: The purpose. Nested Object Java.
From www.youtube.com
Nested Object and Array Destructuring in JavaScript. ES6 ES2015 YouTube Nested Object Java Class outer { private innera. what is the best practice for referencing nested objects? First group are also called static nested classes. Let's say i have the following: You can define a class. a nested class is a member of its enclosing class. nested classes in java are divided into two categories: The purpose of nested classes. Nested Object Java.